cseTools Update vom 10.09.2019

Neue Funktionen und Verbesserungen von bestehenden Funktionen

crsTools

  1. Beim Starten des Moduls erfolgt eine Meldung bis wann das Modul freigeschalten ist. Screenshot
  2. Datenzustand im PLTM-Format: Es erfolgt eine Meldung beim Speichern der DWG ob wirklich in diesem Format gespeichert werden soll. Screenshot

cseTools

  1. Koordinatentransformation: Für viele Bundesländer werden jetzt die gsb-Dateien mit ausgeliefert, da die Lizenzbedingungen der Bundesländer angepasst wurden (ausgenommen, NI, BB, MV, SN, TH).
  2. Koordinatentransformation: Jetzt auch für Schweiz möglich.
  3. Erzeugung von Zeichnungen: Bei der Erstellung von Längsschnitten, Schachtskizzen etc. als Zeichnungen (DWG) wird jetzt automatisch die Zeichenreihenfolge (nach den definierten Rängen) umgesetzt.
  4. Workspace PLTM wird wenn vorhanden jetzt automatisch geladen. Screenshot
  5. AddOn Shape-Export: In der Export.ini ist jetzt ein Eintrag für die maximale Spaltenzahl der zu schreibenden DBF-Dateien enthalten (DBFFile, dbfColCountMax=250).
  6. Symbolauswahl-Dialog: Symbole können jetzt aus aus dem Inhalt einer DWG erstellt und dem aktuellen Projekt hinzugefügt werden (auch über Mehrfachauswahl möglich). Screenshot
  7. Berechnen, Tropfenanalyse: Die Auswahl des Layers geschieht jetzt über den Layerauswahl-Dialog. Screenshot
  8. Layerauswahl-Dialog: Es kann jetzt ein neuer Layer angelegt werden. Screenshot
  9. cseTools für AutoCAD 2020 bereitgestellt.
  10. Neuen Befehl CSEREGEN implementiert. Dieser kann verwendet werden, wenn es dazu kommt, dass die Grafik nicht aktuell ist (speziell für die Situation, dass assoziative Flächen von Haltungen/Leitungen nicht mitgeführt wurden).
  11. Layerauswahl: Layer können nun in benutzerdefinierte Kategorien eingeteilt werden. Außerdem können Favoriten per Rechtsklick gesetzt und wieder gelöscht werden. Screenshot
  12. cseTools Menü: Erweiterung des Menüs um Aufrufe für die Projekteigenschaften, das Modul Projektgrundplan sowie für die Fernwartung und das Supportformular. Screenshot

Fließgewässer

  1. Eigenschaften, Darstellungstyp: Die Statuseinstellungen lassen sich nun auch von hier aus vornehmen. Screenshot
  2. Neue Blockdefinitionen für die statusabhängigen Darstellungstypen in der Symbolbibliothek hinzugefügt.

Grundplan

  1. Bearbeiten, Schiebe Layer: In der Layerauswahl kann nun über ein Suchfeld zum gewünschten Layer gesprungen werden. Screenshot
  2. Bearbeiten, Texte verschieben: Neue Funktion zum Verschieben von Texten des Grundplanes (andere modulbezogene Texte können damit nicht verschoben werden). Screenshot
  3. Grundplan, Schiebe Layer: Layer lassen sich einzeln abschalten, beim Anschalten erscheint die Grafik wieder, Dialog hat jetzt einen Splitter. Screenshot
  4. Horizont, aus XYZ-Datei: Hier ist ein "Name Horizont" anzugeben, gemeint ist aber die Auswahl eines Layers Screenshot
  5. Transformieren, NTv2: Mit dieser Funktion können die gesamten grafischen Daten NTv2-basiert transformiert werden. Screenshot
  6. Horizont, aus grafischen Punkten: Neue Funktion zur Erzeugung eines Horizontes aus Höheninformationen der Zeichnung. Die zu berücksichtigenden Elemente können gewählt werden. Screenshot
  7. Horizont, aus XYZ-Datei: Neue Funktion zum Erzeugen eines Horizontes aus Laserscanndaten (XYZ-Datei). Die Punkte werden dabei selektiv über einen definierten Ausschnitt verwendet und dafür eine Vermaschung erzeugt.

Kanal + Leitung

  1. Darstellen, Legende Netztypen: Es wird nun auch die verschieden Status der Netzelmente ausgegeben und man kann nun die Attribut-Texte unter den Einstellungen abschalten. Es wurde auch die Darstellung von den anderen Netzelementen verbessert. Screenshot
  2. Eigenschaften, Netztyp: Die Statuseinstellungen lassen sich nun auch von hier aus vornehmen. Screenshot
  3. Einstellungen, Längsschnitt: Neue Schalter mit denen erreicht wird, dass die Anschriebe von Kollisionen und Anschlüssen die Inhalte des Bemerkungsfeldes verwenden sowie eine Kennzeichnung mit Statussymbolen erfolgt, wenn diese definiert sind.
  4. Bearbeiten, Löschen, Segment/Leitungssegment: Neue Funktion zum löschen von Segmenten/Leitungssegmenten.
  5. Datenbank, Mehrere Netzelemente: Man kann nun bei den Segmenten/Leitungssegment das Attribut "aus Material-Datenbank" wählen und über den entsprechenden Dialog die Werte auswählen. Screenshot
  6. An mehreren Stellen im Programm wird nun beim Tippen von Klassenobjekten eine Meldung angezeigt, wenn keine gültigen Elemente vorhanden sind. (z. B. Erzeugen Segment)
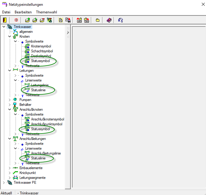
  7. Einstellungen, Netztypen: Parametrisierungsmöglichkeiten der Hauptnetzelemente erweitert um Status (Symbol bzw. Linie). Damit können abhängig vom Elementstatus (geplant, vorhanden, ..) unterschiedliche Darstellungen erzielt werden. Screenshot
  8. Darstellen, Längsschnitt: Anschlüsse, die in den Anfangs- bzw. Endschacht/-knoten des Schnittes einbinden, wurden bisher nur dargestellt, wenn sie sich im Schnitt (Bezug zur Schacht/Knotenachse) befinden. Jetzt werden sie immer dargestellt. Screenshot
  9. Aushub, Berechnung: Beim Vorhandensein von Knick-/Winkelpunkten mit Geländehöhe wird der Aushub jetzt auch über diese Geländestützpunkte gerechnet (wenn nicht sowieso über ein DGM gerechnet wird):
  10. Darstellen, Längsschnitt: Beim Vorhandensein von Knick-/Winkelpunkten mit Geländehöhe wird diese jetzt im Längsschnitt dargestellt.
  11. Datenbank, Winkel-/Knickpunkt: Es wird jetzt auch eine Geländehöhe und der Höhenstatus am Punkt verwaltet. Screenshot
  12. Winkel/-Knickpunkte: Attribut Rohroberkante eingebaut. Darüber können Höhen dieser Punkte als Rohroberkanten verwendet bzw. gesetzt werden.
  13. Es werden jetzt neue Attribute für die Grafikelemente bereitgestellt, mit denen die Positionen ausgewertet bzw. gesetzt werden können. Screenshot
  14. Neue Funktion "Werte aus Text übernehmen" in allen Datenbank-Dialogen hinzugefügt. Screenshot
  15. Verwalten, Auswahllisten, Material: Liste enthält jetzt eine Einstellmöglichkeit für die '3D-Textur'. Damit kann die Textur für die Darstellung des Materials als 3D-Körper vorgegeben werden. bedeutet dabei, dass die Materialbeschreibung als Textur verwendet wird. Screenshot

Kanal

  1. Datenbank, Winkelpunkt: Man kann jetzt auch die Abwinklung für den 3D-Raum sehen. Screenshot
  2. In den Standardnetztypen jeweils einen Block in Abhängigkeit von der Kanalart für das Fließrichtungssymbol voreingestellt.
  3. Neue Blockdefinitionen für die statusabhängige Netztypdarstellung in der Symbolbibliothek hinzugefügt.
  4. Darstellen, Längsschnitt-Zeichnen: Es ist jetzt möglich zu den Haltungen im Schnitt auch die Rohrachse mit darzustellen. Screenshot
  5. Importieren, ISYBAU-XML: Beim Einlesen des neuesten ISYBAU-Formates mit Präsentationsobjekten erfolgt jetzt ein Hinweis, dass diese nicht eingelesen werden.
  6. Exportieren, ISYBAU: In den Zuordnungsdateien Zuordnungen, für Material, Höhengenauigkeitsstufe und Anschlussdaten vorgenommen.
  7. Segmente: Es gibt nun die Möglichkeit Segmente (Abschnitte) von Haltungen/ Anschlussleitungen zu erzeugen und diese dann im Datenbank-Dialog zu verwalten. Ebenfalls ist es möglich Segmente über ISYBAU-XML zu Im- und Exportieren. Screenshot
  8. Liste der Pumpentypen um die Typen 'ON-LINE mit Wasserstandsdifferenz' und 'Ideal' erweitert. Die neuen Typen werden auch bei den hydraulischen Berechnungen berücksichtigt.
  9. Exportieren, ISYBAU XML: der Eintrag für das Ablaufdatum der Einleitungsgenehmigung wird nur exportiert, wenn er ausgewählt wurde. Screenshot

Kanalkataster

  1. Verwalten, Bewertung: Die Schadensbewertung nach DWA überarbeitet, so dass die Zustandsklasse 5 (Rechengröße für mangelfrei) konsequent (auch als Objektklasse und bei Sanierungsbedarfszahl) umgesetzt ist.
  2. Verwalten, Bewertungssysteme, DINEN ISYBAU-2015: Bewertungsregeln für BDB hinzugefügt.
  3. Verwalten, Auswahllisten, DIN-EN - Schadensspeziifikation Rohrleitung: BDN ergänzt um standardisierte Festlegungen.
  4. Verwalten, Bewertungssysteme, DIN 1986-30: Einstellungen für BAJA und BAJB angepasst, so dass unterschieden werden kann in Steinzeug und andere Werkstoffe, da bei anderen Werkstoffen die Produktnormen zu berücksichtigen sind. Screenshot

Kanalplanung

  1. Darstellen, LS-Entwurf Beim Erzeugen des LS-Entwurf tritt eine Zugriffsverletzung beim Aufbau der LS-Zeichnung auf.
  2. Darstellen, LS-Entwurf: Beim Erzeugen des LS-Entwurf tritt eine Zugriffsverletzung beim Aufbau der LS-Zeichnung auf.
  3. Hydraulik, instationär: Die Maximalwerte werden jetzt besser errechnet. Bisher wurde der max. Wasserstand erfasst und die dabei vorhandenen Abflußwerte. Jetzt wird beim max. Wasserstand der jemals erreichte max. Abfluß berücksichtigt.
  4. Hydraulik, instationäre Hydraulik: veraltete Zuflussganglinien werden nun angezeigt und können aktualisiert werden. Screenshot
  5. Einstellungen, Zuflussganglinien: Wurden Zuflussganglinien in einem anderen Projekt exportiert, können sie nun einfach aktualisiert werden. Screenshot

Leitung

  1. Bearbeiten, Erzeugen, Leitung/ Anschluss-Leitung aus Linie : Man kann nun aus linienförmigen CAD-Elementen Leitungen und Anschluss-Leitungen erzeugen.
  2. Leitungssegmente: Es gibt nun die Möglichkeit Leitungssegmente (Abschnitte) von Leitungen/ Anschluss-Leitungen zu erzeugen und diese dann im Datenbank-Dialog zu verwalten. Screenshot

SHAPE-Export

  1. Export: Es ist nun möglich alle, nur markierten oder nur gefilterten Netzelemente zu exportieren.

Fehlerkorrekturen

cseTools

  1. Netztypeinstellungen, gemeinsame Eigenschaften: Die Einstellungen werden beim Übernehmen u.U. nicht geändert. -> korrigiert
  2. AutoCAD: cseTools Linienartendatei "cseTools.lin" wird nicht gelesen. -> korrigiert
  3. Auswerten, Netzstatistik: Bei jedem Aufruf und Wechsel in den Dialog Netzstatistik wird nicht richtig dargestellt, welche die aktuell eingestellte Netzstatistikt ist. -> korrigiert
  4. Auswerten, Netzstatistik: Es kommt u.U, zu Problemen bei der Erzeugung einer neuen Netzstatistik-Datei. -> korrigiert
  5. Fehlende Blöcke werden u.U. nicht nachgeladen -> korrigiert
  6. Bearbeiten, Verschieben, Text: Die Fahne ist bei Abbruch ggf. nicht mehr sichtbar. -> korrigiert
  7. Die Fahnenposition dynamischer Texte wird bei Abbruch ggf. nicht richtig zurückgesetzt. -> korrigiert
  8. Einstellungen, Netztyp: Im Netztypdialog wird u. U. ein Netztyp fälschlicherweise als benutzt markiert. -> korrigiert
  9. Projekteigenschaften: Im Dialog lassen sich auf der Registerkarte Allgemein die Platzhalter in der Tabelle nicht bearbeiten. -> korrigiert
  10. Darstellen, Netz in 3D: Nach dem Erzeugen der 3D-Darstellungen werden die Meldungen "cse: doc is unlocked" und "cse: error unlocking document (eLockViolation-....dwg)" protokolliert. -> korrigiert
  11. Projekt in postgres-Datenbank: Es kam u.U. dazu dass gespeicherte Daten wieder auf 0 zurückgesetzt wurden und damit "weg" waren. -> korrigiert
  12. Taschenrechner Tippfunktion: versucht man z.B. aus einem DB-Dialog heraus eine Zahl in der Grafik über das Taschenrechner-Eingabefeld zu Tippen und zu übernehmen, dann passiert nichts. -> korrigiert
  13. Koordinatentransformation: Beim Import mit Transformationen werden die Koordinaten u.U. falsch transformiert. -> korrigiert
  14. Eingabe Dezimalzahlen: Die Eingabe von Dezimalzahlen ohne Angabe der Vorkommastelle (weil 0) ist nicht mehr möglich. -> korrigiert
  15. Erzeugen mit Standardwerten: u.U. falsche Einträge bei Auswahllisten -> korrigiert
  16. Updateprüfung: Das Prüfen auf neue Updates schlägt mit der Meldung "Die HTTP-Umleitungsanforderung konnte nicht ausgeführt werden." fehl. -> korrigiert
  17. Bearbeiten, Umbenennen: Der Schalter zum Umbenennen mit Haltung/Leitung ist bei einzelnen Netzelementen wählbar. -> korrigiert
  18. Layermanager merkt sich Spaltenreihenfolge nicht Sortiert man sich im Layermanager die Reihenfolge der Spalten neu (per Drag'n Drop) dann ist diese Reihenfolge beim nächsten Start wieder weg. -> korrigiert
  19. Darstellen, Netz in 3D: Beim Anlegen der Materialien wird bei verwendeten Leerzeichen ein "0x20" im Namen des Materials geschrieben. -> korrigiert

Grundplan

  1. Transformieren, mit Passpunkten: Bei Berechnung der Restklaffung tritt eine Zugriffsverletzung auf wenn noch keine Ziel-Koordinaten angegeben sind. -> korrigiert
  2. Transformieren: Die Protokollmeldung nach der Transformation war falsch. Es wurde gemeldet "auf gesperrtem Layer", aber es waren "nicht transformierte Elemente". -> korrigiert
  3. Transformieren, NTv2-basiert: Es kam bei großen Gitterdateien zu sehr hohen Speicheranforderungen. -> korrigiert
  4. Bearbeiten, Schiebe Layer: Das Skalieren von Symbolen/Blöcken hat keine Auswirkung. -> korrigiert
  5. Transformieren, mit Passpunkten: Nach der Transformation wird das Koordinaten-/Ansichtsfenster nicht ermittelt. -> korrigiert
  6. Bearbeiten, Schiebe Layer: Statusbalken für "analysiere Zeichnungsstruktur" fehlt. -> korrigiert
  7. Bearbeiten, Schiebe Layer: Beim lesen einer Zuordnung wird nicht das Benutervorlagenverzeichnis geöffnet, auch wenn hier bereits eine *.GPP-Datei vorhanden ist. -> korrigiert
  8. Bearbeiten, Blockattribute als Text: Wird ein Block ohne Attribute ausgewählt, wird dies mit "SYSTEMFEHLER" und Programmabsturz quittiert. -> korrigiert
  9. Blockattribute als Text: erzeugte Textgruppe nicht selektierbar -> korrigiert
  10. Schiebe Layer - Einlesen Zuordnung stellt korrekte Zuordnung nicht wieder her -> korrigiert
  11. Dialog Layerauswahl: zugeordneter Layer wird nicht wieder eingestellt -> korrigiert
  12. Dialog zur Layerauswahl: Knopft zum Hinzufügen nicht verankert -> korrigiert
  13. Dialog Layerauswahl zu weit zusammenschiebbar: Der Dialog zur Layerauswahl lässt sich komplett zusammenschieben -> korrigiert
  14. Transformation: Eine im Plan enthaltene Tabelle wird mit der Transformation nicht richtig gedreht. -> korrigiert
  15. Horizont, aus XYZ-Datei: Der Rahmen des zu berücksichtigenden Ausschnitts bleibt auch beim Verlassen der Funktion erhalten. -> korrigiert
  16. Grundplan, DGM aus XYZ-Datei:Es können jetzt mehrere XYZ-Dateien ausgewählt werden, um einen Horizont zu erzeugen. -> korrigiert
  17. Horizont, aus XYZ-Datei: Die Angabe zur Glättung des Geländemodells hat keine Auswirkung. -> korrigiert
  18. Transformieren, NTv2-basiert: Sind Kanaldaten im Projekt enthalten und die Netztypen stellen Textfahnen dar, wird der erste Scheitelpunkt dieser Führung mit transformiert. -> korrigiert
  19. Transformieren, NTv2-basiert: Zeichenkodierung der Beschreibungstexte falsch. Deutschland, Hamburg, Berlin -> korrigiert
  20. Horizont, aus XYZ-Datei: Der Hint bzgl. des zu wählenden Ausschnitts wird auf dem gesamten Dialog angezeigt. -> korrigiert
  21. Horizont, aus XYZ-Datei: Die Punkte werden nicht exakt eingelesen. In der XYZ-Datei sind die Dezimalstellen alle "*,00", im Ergebnis weichen die eingelesenen Punkte davon in der Nachkommastelle ab. -> korrigiert
  22. Horizont, aus XYZ-Datei, Layer Horizont :Der Dialog lässt sich zu klein in Höhe und Breite ziehen, sodass die Inhalte u.U. nicht mehr erkenn- und nutzbar sind. -> korrigiert
  23. Horizont, aus XYZ-Datei, Layer Horizont: Der Button zum Hinzufügen eines neuen Layers ist nicht korrekt verankert und kann durch ungünstige Dialoggröße hinter anderen Elementen verschwinden. -> korrigiert
  24. Dialog zum anlegen neuer Layer akzeptiert kein Enter: Hat man den Namen eines neuen Layers eingegeben und drückt Enter kommt nur ein Warnton. -> korrigiert
  25. Bearbeiten, Schiebe Layer: Der "aktualisieren"-Button verschiebt sich mit beim breiter ziehen des Dialogs. -> korrigiert
  26. Horizont, aus XYZ-Datei Es findet keine Vereinfachung der Vermaschung / Reduzierung der Punkte beim einlesen statt. -> korrigiert

Kanal + Leitung

  1. Einstellungen, Netztyp, aus NTOI-Datei: Die Segmentparameter wurden teilweise falsch gelesen. -> korrigiert
  2. Verwalten, Material-DB: Ist in den Projekteigenschaften ein separater Vorlageordner eingestellt, so wird die Material-Datenbank NICHT unter diesem Ordner abgelegt. -> korrigiert
  3. Schnellzugriff: Layout ausgeben: Funktionierte u.U. in AutoCAD nicht, da das Ansichtsfenster nicht ermittelt werden konnte. -> korrigiert
  4. Beim Tippen von Elementen kann es u.U. dazu kommen, dass der Filter falsche Elemente durchlässt und es zu Problemmen bei der Verabeitung kommt. (z.B. Berarbeiten, Verschieben, Text) -> korrigiert
  5. Bearbeiten, Richtungsumkehr: Segmente werden nicht beachtet. -> korrigiert
  6. Einstellungen, Längsschnitt (& -Entwurf): Sind die Maßstabseinstellungen auf jeweils "0", wird mit Fehlermeldungen versucht einen Längsschnitt zu erzeugen. -> korrigiert
  7. Darstellen, Längsschnitt: Bei der Darstellung eines Längsschnittes der über eine Verzweigung läuft, kommt die Verzweigungsauswahl zu spät und kann nicht richtig bestimmt werden. -> korrigiert
  8. Auswerten, Leistungsverzeichnis: Nach dem Einlesen eines Muster-LV, fehlt der Tabellenkopf. -> korrigiert
  9. Schnellzugriff, Layout ausgeben: Funktioniert nicht mit gedrehter Ansicht. -> korrigiert

Kanal

  1. Darstellen, Längsschnitt, LS_Definition hinzufügen durch tippen: Betrifft nur Civil 3D. Vor Eingabe des Definitionsnamens wird die Fehlermeldung "_ViewSetWind: unable to setElevation (0.000000) (eBadUCS)" protokolliert. -> korrigiert
  2. Import, ISYBAU: der Import setzt die Textposition der Sohlhöhe u.U. an die falsche Position -> korrigiert
  3. Datenbank, Bauzone: Knopf DWD aktiv obwohl keine Dachfläche. -> korrigiert
  4. Bearbeiten, Erzeugen, Einzugsgebiet: Nachdem das EZG konstruiert und das Symbol platziert wurde, wird die Position des Symbols nicht richtig gespeichert. Beim Markieren oder via "Netztyp neu darstellen" verschiebt sich das Symbol nochmals -> korrigiert
  5. LS mit anderem Gewerk: Die Höhe der Deckellinie aus Leitung im LS von Kanal wird u.U. falsch dargestellt. -> korrigiert
  6. Einstellungen, Netztyp, Schachthöhen, Textanordnung: Bei Texten mit Platzhalter in den Vorsatzeinstellung (z.B. "Höhe Haltungssohlen") wird beim Öffnen und Aktualisieren der Registerkarte der Platzhalter nicht angezeigt. -> korrigiert
  7. Importieren, DWA-M 150: Wird für den Import eine benutzerdefinierte Zuordnung mit Zuordnung zu benutzerdefinierten Attributen verwendet, kommt der Import u.U. nicht korrekt zum Abschluss. -> korrigiert
  8. Darstellen, Längsschnitt zeichnen: Ist eine LS-Zeichnung offen und es soll in den Einstellungen eine Linienart geändert werden, kann diese nicht korrekt gelesen werden und das System stürzt ab. -> korrigiert
  9. Datenbank, Haltung, Bewertung: Auf dem Label zum Attribut "Grundwasserabstand" steht "Grundwasserstand". -> korrigiert
  10. Bearbeiten, Erzeugen, Schacht: Konstruktion mit Deckel fkt. u.U. nicht richtig. -> korrigiert
  11. Darstellen, Netz in 3D, Schächte: Der in den Geometriedaten angegebene Innendurchmesser wird beim Erzeugen des Volumenkörpers als Außendurchmesser umgesetzt. -> korrigiert
  12. Datenbank, Segment: Werden Anfangs- und Endstation vertauscht eingegeben kann es passieren, dass diese beim Speichern nicht richtig sortiert werden. -> korrigiert
  13. Exportieren, DWA-M 150, Geo-Transformation Es findet keine Koordinatentransformation beim Export statt. -> korrigiert
  14. Einstellungen, Netztyp, Textanordnung: Für (Anschluss-)Schächte wird bei den Attributen Straßenbezeichnung / -(Langtext) und Kanalart / -(Langtext) der Platzhalter für Ein- und Auslauf verwendet -> korrigiert

Kanalbestandserfassung

  1. Der Zugriff auf die Segmente war nicht möglich. -> korrigiert

Kanalkataster

  1. Importieren, DWA-M 150: U.u. werden falsche Außendurchmesser und Wandstärken für Anschlusschächte eingelesen/ermittelt. Dadurch kommt es zu Fehlermeldungen beim Import. -> korrigiert
  2. Wertermittlung - Preisindextabelle auf das neue Basisjahr 2015 aktualisiert und fehlende Preisindizes nachgetragen

Kanalplanung

  1. Darstellen, LS-Entwurf, Verbinden, Gefälle: Beim Berechnen des neuen Gefälles und der Höhen hängt sich BricsCAD für einen längeren Zeitraum auf. -> korrigiert
  2. Verwalten, Material-Datenbank, Schacht: Wird in einem leeren Sortiment ein neues Element erzeugt, sind keine Eingaben möglich. -> korrigiert
  3. Verwalten, Material-Datenbank, Rohr: Die Anzeige der berechneten Werte ist u.U. falsch. -> korrigiert
  4. Bearbeiten, Erzeugen, Standardwerte für Netzelement: Der Button "aus Material-Datenbank" ist bei der Standard-Dialoggröße verborgen. -> korrigiert
  5. Berechnen, Rohranschlusspunkt: Das Netzelement "Segment" kann gewählt werden, obwohl es keine RAP's hat. -> korrigiert
  6. Darstellen, Schachtskizze: Anschlussleitungen werden nicht gezeichnet. -> korrigiert
  7. Hydraulik, Instationäre Berechnung: Bei der Berechnung des Rückstauvolumens von Haltungen konnte es zu einer Division durch 0 kommen. Ergebnisse waren NAN. -> korrigiert
  8. Darstellen, Einstellungen, Schachtskizze: Schreibfehler bei "Tabelle mit"-Einstellung. -> korrigiert
  9. Darstellen, Schachskizze: Haben die Schächte keine Wanddicke, wird beim Export nach PDF (oder Drucken) nur beim ersten Schacht der Standardwert für die Wanddicke verwendet und der Schacht doppelwandig ausgegeben. -> korrigiert
  10. Berechnen, Tropfenanalyse: Der Fließweg startet am Schacht- nicht am Deckelmittelpunkt. -> korrigiert
  11. Bearbeiten, Erzeugen, Schacht: Bei Auswahl der Standardwerte aus Material-Datenbank, werden die falschen und auch nur ein Bruchteil der Werte übernommen. -> korrigiert
  12. Berechnen, Tropfenanalyse: Die Voreinstellung für die Linienstärke ist mit 2,00 zu dick eingestellt -> korrigiert
  13. Darstellen, Schachtskizze: Haltungen welche auf dem Lageplan nicht gezeichnet werden können, weil Koordinaten fehlen, werden in der Schachtskizze kommend von / gehend nach Koordinatenursprung gezeichnet. -> korrigiert
  14. Datenbank, Haltung, Einzugsgeb.: Nach Eingabe der Fläche wird das Fremdwasser immer als m³/s berechnet und nicht entsprechend der eingestellten Maßeinheit. -> korrigiert
  15. Berechnen, Tropfenanalyse wurde zu einem Schacht bereits eine Tropfenanalyse gemacht, die Linie wieder gelöscht, lässt sich kein zweites Mal die Tropfenanalyse für diesen Schacht durchführen. -> korrigiert
  16. Anpassung vorhandene Material-Datenbank: Das Update wird u.U. nicht richtig durchgeführt. -> korrigiert
  17. Darstellen, Schachtskizze: Ist der Sohlsprung einer zulaufenden Haltung nicht groß genug, wird ein außenliegender Untersturz nicht korrekt gezeichnet. -> korrigiert
  18. Darstellen, Schachtskizze: Hat ein Schacht Deckelkoordinaten aber keine Größenangaben zum Deckel, wird der Deckel auf Seite 1 trotzdem (sehr klein) gezeichnet. -> korrigiert
  19. Darstellen, Schachtskizze: Die Darstellung des berechneten Schachtschnitts (Seite2) ist bei der Verwendung eines Sonderschachts u.U. viel zu groß. -> korrigiert

Kanalsanierung

  1. Verwalten, Sanierungsvorgaben: Soll eine Parameterdatei mit gespeicherten Sanierungsvorgaben geladen werden, wird dies mit einer Zugriffsverletzung quittiert. -> korrigiert

Leitung

  1. LS-Entwurf nach Einfügen erster WP: fügt man in einem LS den ersten Knickpunkt im dargestellten Strang ein, dann wird keine Legende für die Knickpunkte unter dem Schnitt hinzugefügt. Diese ist nur da, wenn beim Aufbau des Schnittes schon ein Knickpunkt im Strang enthalten war. -> korrigiert
  2. Erzeugen, Leitung: Hat man eine Abwinklung eingestellt, wird diese auch für den ersten WP berücksichtigt, obwohl es noch keine Richtung aus einem vorgehenden WP gibt. -> korrigiert

Leitungsbestandserfassung

  1. Der Zugriff auf die Segmente war nicht möglich. -> korrigiert

Leitungsplanung

  1. Einstellungen, Längsschnitt, Texte, Energielinie: Wird die Richtung der Texte auf "vertikal" gestellt, hat dies keine Auswirkung auf die Ausgabe. -> korrigiert
  2. Bearbeiten, Knotenpunkte: Wird das letzte Element einer Detailansicht entfernt, wird die Anzeige nicht aktualisiert. -> korrigiert
  3. Darstellen, Knotenpunkte: Bei bestimmten Einstellungen ist die Tabelle der Bauteile nicht ordentlich dargestellt. -> korrigiert

Profileditor

  1. Verwalten, Auswahllisten, Import Sonderprofile: Versucht man ein 2. Mal ohne gestarteten Profiledor Sonderprofile in die Auswahlliste zu importieren kommt eine Zugriffsverletzung. -> korrigiert
  2. Schreibe PRO: Fehlermeldung beim Erzeugen der PRO-Datei unterhalb des Installationsverzeichnis. -> korrigiert
  3. Teilfüllungstabelle Anzeigen: Als Verzeichnis ist hier der Pfad unterhalb des Installationsverzeichnisses und nicht des Vorlagenverzeichnisses ausgewählt. -> korrigiert

Projekteigenschaften

  1. Projektdaten, Projektausschnitt: Beim umschalten des Schalters "anzeigen" wird der Knopf "Übernehmen" auch aktiv. -> korrigiert

SHAPE-Export

  1. Export: Nicht dargestellte Elemente sollten nicht exportiert werden. -> korrigiert
  2. Der Export erzeugt u.U. keine DBF-Datei. Ursache ist eine geänderte Regionseinstellung (hier: Deutsch (Österreich)). Es kommt die Fehlermeldung: Eine Datenmenge, die nur zum Lesen ist, kann nicht geändert werden. -> korrigiert